Der "HOAI-Honorarrechner" ist ein Programm zur Ermittlung des Honorars nach der "Honorarordnung für Architekten und Ingenieuren" (HOAI). Es besticht durch seine einfache, intuitive Handhabung und erfordert nur wenige Angaben bis zum fertig berechneten Honorar.

Es richtet sich an Architektur- und Ingenieurbüros bzw. Ingenieurgesellschaften, deren Leistungen über die Leistungsbilder der HOAI abgebildet werden. Die gut organisierte Oberfläche führt auch ohne detaillierte Kenntnisse über die HOAI intuitiv durch den Berechnungsprozess. Es eignet sich sehr gut als Instrument zur Rechnungsprüfung, zur Angebotskakulation und begleitend zum Projektcontrolling bzw. zur kaufmännischen Vertragsabwicklung.

Zwei Installationen pro Lizenz.

HOAI-Honorarrechner

Dieses Programm bietet Ihnen in der akuellen Version inkl. HOAI 2021 folgende Funktionen:

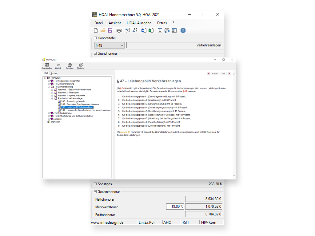
  • Alle Leistungsbilder
  • Bewertung einzelner Leistungsphasen
  • Bewertung der Leistungsphasen mit bis zu zwei Nachkommastellen
  • Mindest-/Mittel-/Höchstsatz usw.
  • Fortgeschriebene Tafeln nach RifT
  • Fortgeschriebene Tafeln nach AHO
  • Fortgeschriebene Tafeln nach HIV-Kom
  • Zuschläge für Umbau und Modernisierung
  • Honorartafeln HOAI 2021, 2013, 2009, 2002, 1996, 1991
  • Barometerfunktion
  • Word-/Excel-Schnittstelle
  • Angabe von Projekteigenschaften
  • Web-Update
  • Drucken (mit Rechenweg) / Speichern
  • Ausführliche Hilfedatei
  • HOAI als Volltext
  • Ein-/Ausblenden einzelner Anwendungsbereiche
  • Fix-On-Top-Eigenschaft
  • Kostenlose Updates

Vorraussetzungen:

  • Windows 10, 64-bit
  • Net-Framework 4.6 oder höher
  • Internetverbindung

HOAI-Honorarrechner 5

HOAI-Honorarrechner 4

HOAI-Honorarrechner 3

Die älteren Versionen 2 und 1 des HOAI-Honorarrechner erhalten Sie auch weiterhin auf Anfrage.

Der HOAI-Honorarrechner nutzt als Basisplattform das Microsoft .net-Framework. Dies ist eine Windows-Komponente und sollte in der Regel Bestandteil Ihres Betriebssystem sein. Für die älteren Versionen des HOAI-Honorarrecher müssen Sie unter Umständen ein älteres Framework nachinstallieren

02.01.2025: Version 5.0.3

  • Fehlerbeseitigung bei Verwendung Proxy ohne Anmeldung
  • Fehlerbeseitigung bei Word-Export
  • Bereinigung temporärer Datei bei Dateikonvertierung
  • Verbesserungen bei der Lizenzprüfung
  • Differenzierung zw. Interpolation/Extrapolation in Statusleiste
  • Redaktionelle Korrekturen
  • Verknüpfung *.hbr-Dateien mit Programm durch Installer

12.01.2022: Version 5.0.2

  • Verbesserungen bei der Lizenzprüfung
  • Verbesserungen bei der Funktion WebUpdate

22.12.2021: Version 5.0.1

  • Integration Proxy-Server
  • Verbesserungen bei fehlender Internetverbindung
  • Verbesserungen bei der Lizenzprüfung
  • Interne Verbesserungen des Programms
  • Interne Verbesserungen des Setup-Skripts
  • Redaktionelle Korrekturen

12.04.2021: Version 5.0.0

  • Integration HOAI 2021
  • Integration AHO-Tabellen
  • Transparanz bei Drücken+Halten von STRG
  • Kennzeichnung bei Linearer Extrapoliation in der Statusleiste
  • Redaktionelle Korrekturen im Volltext der HOAI 2013
  • Redaktionelle Korrekturen im Volltext der HOAI 2009
  • Wechsel von 32bit- auf 64bit-Technologie
  • Wechsel von .net-Framwork 3.5 auf .net-Framwork 4.6
  • Lizensierungsprüfung mittels Internetverbindung
  • Zwei Intstallationen pro Lizenz möglich

17.07.2019: Version 4.0.4

  • Ergänzung HIV-Kom Tabellen zur HOAI 2013

09.01.2014: Version 4.0.3

  • Ergänzung RiFT Tabellen zur HOAI 2013
  • Ergänzung HIV-Kom Tabellen zur HOAI 2009
  • Redaktionelle Korrekturen im Volltext der HOAI 2013
  • Versionskonflikt beim Export zu Word/Excel beseitigt
  • Bezeichnung der Lph. 2 für die Leistungsbilder der Anlagen 1.2.3, 1.2.4 und 1.2.5 berichtigt
Wo muss ich den Produktcode eingeben?

Den Produktcode können Sie nach der Installation über die entsprechende Funktion im Programm eingeben. Sofern der Testzeitraum von 30 Tagen bereits überschritten ist, wird das Dialofenster zur Eingabe des Produktcodes unmittelbar nach dem Programmstart angezeigt. Ein Anleitung finden hier: Eingabe des Produktcodes

Wie oft darf ich das Programm installieren?

Sie dürfen das Programm so oft installieren, wie Sie möchten. Es können jedoch immer nur 2 Installationen mit demselben Produktcode registriert und somit zeitgleich genutzt werden. Die Registrierung erfolgt über eine bestehende Internetverbindung. Möchten Sie zwischendurch auf einem anderen PC arbeiten, können Sie die Lizenz zunächst auf dem einen PC freigeben und dann auf einem anderen PC erneut registrieren. Eine zwischenzeitliche Deinstallation auf dem PC, auf dem Sie zuvor gearbeitet haben ist nicht notwendig.

Kann ich mit dem Programm auch arbeiten, wenn keine Internetverbindung besteht?

Ja. Ohne Interverbindung können Sie das Programm innerhalb von 30 Tagen noch 10 mal starten. Anschließend muss erneut eine Internetverbindung hergestellt werden, um die Gültigkeit des Produktcodes zu aktualisieren. Die Aktualisierung erfolgt automatisch beim Programmstart, wenn eine Verbindung besteht.

Ich kann meinen Produktcode nicht mehr finden. Was kann ich tun?

Senden Sie uns unter Angabe Ihrer Kundennummer oder Ihres Firmennamens eine E-Mail an info@infradesign.de. Wir stellen Ihnen Ihren Produktcode erneut zur verfügung oder setzen uns telefonische mit Ihnen in Verbindung.

Der Produktcode wird nicht dauerhaft gespeichert. Woran kann das liegen?

Versuchen Sie bitte, das Programm als Administrator zu starten. Klicken Sie dazu mit der rechten Maustaste auf das Programmicon und wählen Sie aus dem Kontextmenü "Als Administrator ausführen". Versuchen Sie erneut, den Pruduktcode einzugen.

Der Produktcode wird nicht angenommen. Woran kann das liegen?

Wird nach der Eingabe des Produktcodes die Schaltfläche "Lizenz registrieren" nicht aktiv, handelt es sich unter Umständen um einen Produktcode einer anderen, vielleicht älteren Programmversion. Bitte prüfen Sie auch, ob statt einer 0 (Null als Zahl) evtl. der Bustabe O eingegeben wurde oder umgekehrt. Kommt hingegen eine Fehlermeldung, sollte diese ausreichend Inforamtionen über das bestehende Problem vermitteln (z.B. wenn zu dem Produktcode bereits 2 Installationen erfolgt sind).

Das Webupdate wird ausgeführt, das Programm wird aber nicht aktualisiert

Versuchen Sie bitte das Programm als Administrator zu starten. Klicken Sie dazu mit der rechten Maustaste auf das Programmicon und wählen Sie aus dem Kontextmenü "Als Administrator ausführen". Versuchen Sie es anschließen erneut. Bleibt das Problem bestehen, versuchen Sie bitte eine Neuinstallation oder setzen Sie sich mit uns in Verbindung.

Hiermit bestelle ich den HOAI-Honorarrechner 5.0 zum Preis pro Lizenz von netto 4,20 €/Monat zzgl. MwSt. Die Mindestvertragslaufzeit beträgt 1 Jahr.

Lizenzen
Rechnung








SEPA / Lastschrift

Ich ermächtige die Firma InfraDesign (Inhaber: Andreas Wasner) mit der Gläubiger-Identifikationsnummer DE53SFT00002402966 wiederkehrende Zahlungen von meinem Konto mittels Lastschrift einzuziehen. Zugleich weise ich mein Kreditinstitut an, die von dem Zahlungsempfänger auf mein Konto gezogene Lastschrift einzulösen.

Hinweis: Ich kann innerhalb von acht Wochen, beginnend mit dem Belastungsdatum, die Erstattung des belasteten Betrages verlangen. Es gelten dabei die mit meinem Kreditinstitut vereinbarten Bedingungen.